APP第三方分发平台分发 https://www.betaqr.com/
只需要通过认证即可分发使用,生成下载链接、二维码,但是需要一定的费用
实名认证后可以获得一个100次/天的下载权限。

注:商店地址可不用填。
需要准备:可登录的邮箱一个,可接收验证码手机号一个,实名认证需要提供身份证正反面及手持证件半身照,操作如下:


注册成功登录后有实名认证入口,点击进行实名认证:

认证完成即可上传应用包,上传成功后 预览获取二维码或下载地址 下载安装

点选预览获取下载二维码、链接

下载页面提示风险的,需要绑定自己的域名,鼠标放到右上角头像--设置域名:


按提示绑定域名即可,绑定一个二级域名

三、上传到自己的服务器、远程存储等。
建议上传到远程存储,比如腾讯云对象存储、阿里云OSS等。
(1)以下为腾讯云存储讲解。
登录腾讯云https://cloud.tencent.com/,在云产品搜索对象存储。下图所示

在对象存储--存储桶列表--创建存储桶或者使用原有站点对应的存储桶,将APP文件上传。
(若想用自己已经配置远程存储的了,可对应商城框架远程附件Bucket,搜索并单击配置管理,或单击存储桶名称,进入到文件列表,上传APP安卓包文件,下图所示)

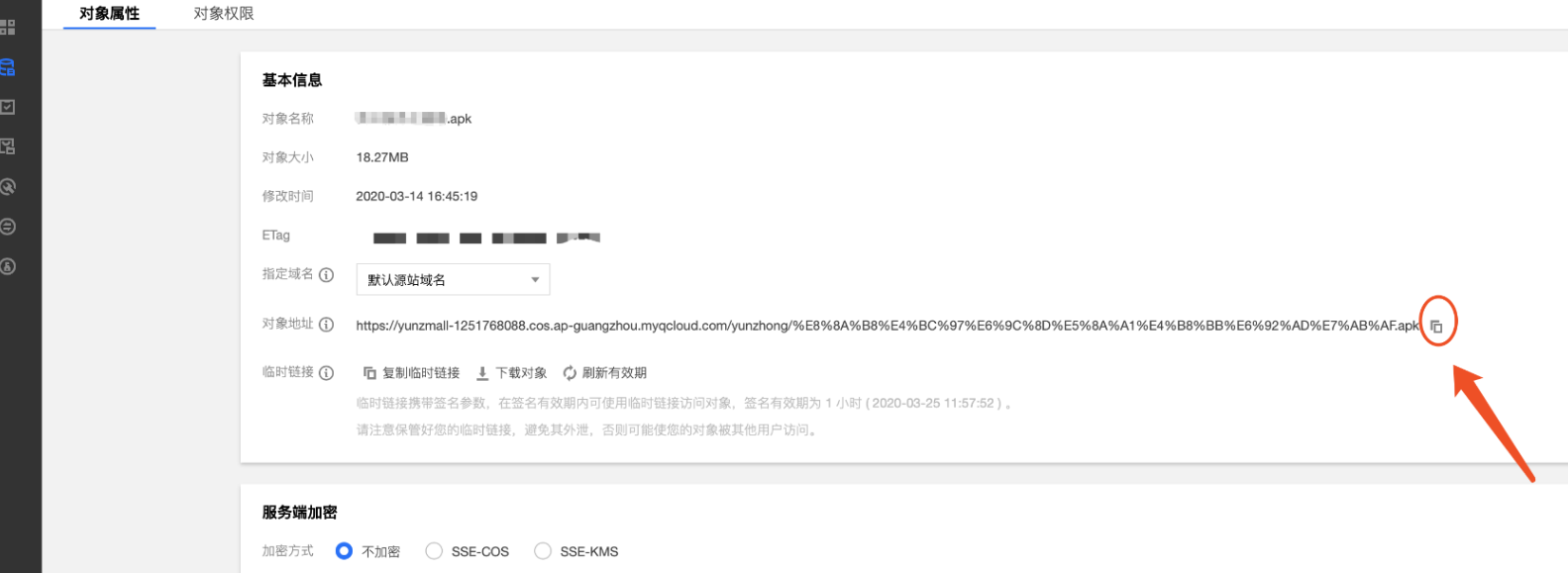
在文件详情中获取对象链接,如下图


(2)以下为阿里云存储讲解
登录阿里云--控制台 https://cloud.tencent.com/,搜索oss对象存储。如下图所示

在oss对象存储--单击Bucket 列表--创建新Bucket 或者 使用原有站点配置的对应Bucket ,之后单击目标Bucket名称进入文件列表,上传APP apk包。
(若想用站点配置的云存储,可对应框架远程附件阿里云的Bucket,单击进入指定bucket上传apk文件,下图所示)

上传后并在详情中获取URL链接,如下图:




2、使用短网址工具将链接转化问短链接。短链接生成网址一:https://dwz.cn/console/operation

短链接生成网址二:https://www.ft12.com/,有多个短链接平台,如果生成有问题就换一个短链接平台,可网上百度搜索。
3、使用草料二维码等网址生成二维码工具将短连接转化为二维码

可将二维码进行美化
4、使用PS等设计工具,设计一个APP下载的海报,将二维码放到海报上面即可
更新时间:2025-04-08 10:34